- Поисковые системы
- Практика оптимизации
- Трафик для сайтов
- Монетизация сайтов
- Сайтостроение
- Социальный Маркетинг
- Общение профессионалов
- Биржа и продажа
- Финансовые объявления
- Работа на постоянной основе
- Сайты - покупка, продажа
- Соцсети: страницы, группы, приложения
- Сайты без доменов
- Трафик, тизерная и баннерная реклама
- Продажа, оценка, регистрация доменов
- Ссылки - обмен, покупка, продажа
- Программы и скрипты
- Размещение статей
- Инфопродукты
- Прочие цифровые товары
- Работа и услуги для вебмастера
- Оптимизация, продвижение и аудит
- Ведение рекламных кампаний
- Услуги в области SMM
- Программирование
- Администрирование серверов и сайтов
- Прокси, ВПН, анонимайзеры, IP
- Платное обучение, вебинары
- Регистрация в каталогах
- Копирайтинг, переводы
- Дизайн
- Usability: консультации и аудит
- Изготовление сайтов
- Наполнение сайтов
- Прочие услуги
- Не про работу
Все что нужно знать о DDоS-атаках грамотному менеджеру
И как реагировать на "пожар", когда неизвестно, где хранятся "огнетушители
Антон Никонов
VK приобрела 70% в структуре компании-разработчика red_mad_robot
Которая участвовала в создании RuStore
Оксана Мамчуева
Я Вас разочарую, но даже я, программист php со стажем около 17 лет "для своего сайта я не могу вырваться из рамок CMS",
Без обид, но это означает лишь, что ты не программист. Ты просто изучил, не знаю насколько хорошо, одну ЦМС и не можешь вырваться из ее рамок. Я, написав с 10 сайтов на Вордпресс, понял, что мне ее не хватает в рамках моих хотелок, начал изучать пхп-фреймворки, после этого стала более понятна архитектура. Потом ушел в Пайтон и уже в нем я не ограничен ничем вообще. Но я все еще продолжаю его изучать и сталкиваюсь с вещами, которые мне незнакомы. В плане реализации. Это кстати касается
Позвольте не согласиться. Я уже после года изучения пхп переписал три своих сайта с Думлы на чистый MVC php. Так что, про "годы" вы загнули.
Получил отличную практику, в сайтах просто НОЛЬ лишнего,
А скажи, сколько человек за последний год ревьювало твой код? Почему ты уверен что он идеален? Только миксуя свой опыт с чужим, можно говорить об идеальности.
Я, например, даже простые сайты начинаю проектировать в виде базы данных.
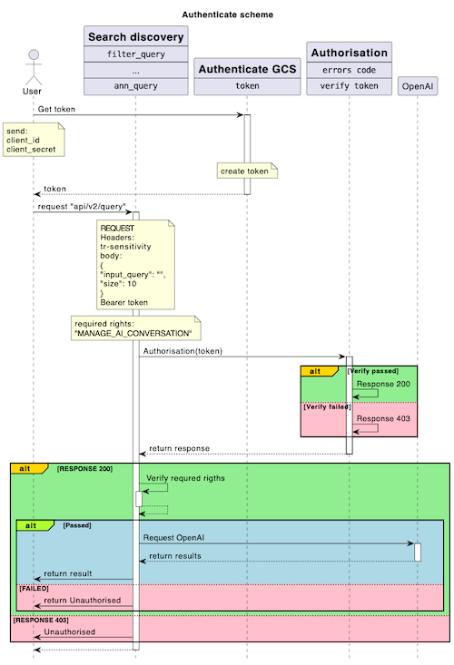
Это неправильный подход. Сначала проектируется архитектура сайта. Для этого хорошо подходит PlantUml - Очень рекомендую. Делается диаграмма последовательности. Желательно еще и диаграмма состояний. На основе этого проектируется база данных. Вот простейший пример авторизационного сервиса.
То есть я для себя нарисовал что и в какой последовательности должно работать. Написав запросы, я уже понимаю, что должен хранить в базе и в какой.
После этого могу уже начать реализовывать. Это диаграмма для сервиса, так же она рисуется для сайта. Имея такое - проще работать с заказчиком - легче обьяснить что будет
Однако мы всё же говорим о конкретных вещах, и тут существует более узкая терминология:
Как относится твой пример к моему ответу? Это инициализация обьекта в ходе выполнения кода, никакого отношения к парадигма ООП не имеет. Ты одинаково можешь инициализировать функцию - от этого код не становится ООП ориентированным. Странно что ты этого не понимаешь. Если ты в коде работаешь с обьектом - он не становится от этого ООП ориентированным.
А вот если ты используешь классы в коде - это уже ООП. Об преимуществах говорить не буду, все их знают, но есть и недостатки, например в момент инициализации класса создается множество, как это называется в Питоне, мэджик-методов, которые занимают память и не всегда нужны.
Ты путаешь человека неправильным пониманием и он увидя в коде var = new myfunc() будет думать что это уже ООП, а это не так.
Ты путаешь человека неправильным пониманием и он увидя в коде var = new myfunc() будет думать что это уже ООП, а это не так.
Это ты тут всё перепутал. И в довершение написал какое-то выражение, вообще не имеющее отношения к PHP. Угомонись уже наконец, и не морочь людям голову.
Это ты тут всё перепутал
Например что? Опять голословные обвинения. Мой пример условный, в Java или Питоне можно одновременно создать новый обьект и инициализироваль его. Еще раз - это не значит что код написан по ООП. Опровергни мои слова.
Опровергни мои слова.
Нахрен ты мне сдался, опровергать тебя? Тебе заняться нечем? Тут человек создал тему с просьбой дать совет, ему все что-то пытаются посоветовать, особо не углубляясь в детали, чисто "рамочно". И тут явился такой теоретик, который всех построил, объявил им, что они все неправы и вообще ничего не понимают в программировании, и начал всех учить непонятно чему - каким-то своим соображениям.
Весьма комичная ситуация.
Тут человек создал тему с просьбой дать совет, ему все что-то пытаются посоветовать, особо не углубляясь в детали, чисто "рамочно".
Вот именно. А ты пришел и начал "рамочно" говорить неправильные вещи, на что я тебе, а не всем, указал. Зачем ты вдаешься в дискуссию, если не понимаешь что такое ООП, например? Я же предлагаю начать с базовой теории и понятий, это займет от силы час. Зато потом, уже изучая сам язык, будет проще понимать конструкции, принципы.
Ты бросаешь фразу, не пытаясь ее доказать, это не дискуссия а троллинг.
начал всех учить непонятно чему - каким-то своим соображениям.
Если ты считаешь, что это МОИ соображения, то все очень печально. Но у меня нет желания обсуждать твой уровень. Мои ответы - в рамках вопроса. Чтобы изучать ООП, например, нужно хотя бы понимать что это такое.
Антоний, в любом случае вижу, что тебе нужна база, ты привел темы из курса, они хорошо охватывают язык, вот по ним и иди. И Без разницы в какой версии. Если ты будешь это учить по 8-ке, ты без проблем разберешься в особенностях реализации 7-й версии. С 5-й будет больше отличий, но тебе все равно будет это понятно.
Антоний, в любом случае вижу, что тебе нужна база, ты привел темы из курса, они хорошо охватывают язык, вот по ним и иди. И Без разницы в какой версии. Если ты будешь это учить по 8-ке, ты без проблем разберешься в особенностях реализации 7-й версии. С 5-й будет больше отличий, но тебе все равно будет это понятно.
Благодарю, принял.
В целом ответ на вопрос получен, вопрос для меня исчерпан, более поддерживать общение в данной теме скорее всего уже не буду. Всем ещё раз спасибо за участие 💪
Без обид, но это означает лишь, что ты не программист. Ты просто изучил, не знаю насколько хорошо, одну ЦМС и не можешь вырваться из ее рамок.
ой вот как всегда найдется ЧСВшный айтишник, который рассказывает мне про мой карьерный путь. Давай ты лучше промолчишь? Я на php написал кучу решений, почти 20 лет в теме.
Я писал о том, что изучение архитектуры CMS автору поста нахрен не нужно. На это уйдут годы. Ему и кодить надо научиться и в WP разбираться. И в том же WP без глубоко понимания архитектурных моментов ничего не сделаешь. Ему проф программистом нужно стать под его хотелки "выйти за рамки cms".
Я бы точно сейчас не стал бы этим заниматься, слишком много усилий придётся потратить, легче нанять кого-то.
Это неправильный подход. Сначала проектируется архитектура сайта.
Спасибо, я знаком с UML. Но как мне "правильнее" проектировать, я знаю лучше.
Многое (из того что вы показали на схеме) есть в системе документирования проектов. В основе этой системы тоже база данных.
Я на php написал кучу решений, почти 20 лет в теме.
Если это правда, тогда мне глубоко непонятно, как можно годы тратить на КМС. Это тот же ПХП, в котором уже написаны базовые модули. Через 20 должно быть уже все равно, что использовать в языке, на каком языке писать...
Я писал о том, что изучение архитектуры CMS автору поста нахрен не нужно.
Глупости. Разобраться с архитектурой какой-либо КМС - получить понимание, как другие люди пишут код, как его организовывают. В дополнении к знанию самого языка - очень полезно. Естественно, только в случае если на это есть время. Изначально же разговор шел о версиях языка.
Но как мне "правильнее" проектировать, я знаю лучше.
Многое (из того что вы показали на схеме) есть в системе документирования проектов. В основе этой системы тоже база данных.
Я же не отрицал необходимость проектирования БД. Просто по методологии есть определенные этапы, я указал только на это. Не ВАМ правильнее, а в принципе. Это не мной придумано и основывается на опыте разработки не одиночек, а крупнейших мировых лидеров в айти. Это их обобщенный опыт. Конечно, можно следовать, можно нет. Можно взять часть. Но ИМХО, начать проектирование БД не спроектировав сам проект - преждевременно.
Тут на форуме есть яркие примеры личностей, которые отрицая общепринятые подходы, чужой опыт, годами пытаются что-то создать, даже не понимая, сколько лишней работы они делают.
Кстати вы правильно упомянули документацию проекта. Важная часть. На моей практике еще ни разу не было, чтобы у нас получилось сразу задизайнить все- архитектуру, базу... Все проходит через итерации. Это немного офтоп уже, но дискуссия вполне интересна мне, вот и поддерживаю.