- Поисковые системы
- Практика оптимизации
- Трафик для сайтов
- Монетизация сайтов
- Сайтостроение
- Социальный Маркетинг
- Общение профессионалов
- Биржа и продажа
- Финансовые объявления
- Работа на постоянной основе
- Сайты - покупка, продажа
- Соцсети: страницы, группы, приложения
- Сайты без доменов
- Трафик, тизерная и баннерная реклама
- Продажа, оценка, регистрация доменов
- Ссылки - обмен, покупка, продажа
- Программы и скрипты
- Размещение статей
- Инфопродукты
- Прочие цифровые товары
- Работа и услуги для вебмастера
- Оптимизация, продвижение и аудит
- Ведение рекламных кампаний
- Услуги в области SMM
- Программирование
- Администрирование серверов и сайтов
- Прокси, ВПН, анонимайзеры, IP
- Платное обучение, вебинары
- Регистрация в каталогах
- Копирайтинг, переводы
- Дизайн
- Usability: консультации и аудит
- Изготовление сайтов
- Наполнение сайтов
- Прочие услуги
- Не про работу
В 2023 году Одноклассники пресекли более 9 млн подозрительных входов в учетные записи
И выявили более 7 млн подозрительных пользователей
Оксана Мамчуева
Зачем быть уникальным в мире, где все можно скопировать
Почему так важна уникальность текста и как она влияет на SEO
Ingate Organic
Авторизуйтесь или зарегистрируйтесь, чтобы оставить комментарий
У меня из второй серии стоял, умер через полгода - оказалось масса бракованных контроллеров. На замену взял Crucial M4 - это зверь, в виндовой писькомерке показывает 7,9 баллов из 7,9 возможных (у vertex было 7).
Поэтому 3-тий и советуем, там поправили эти глюки уже. А скорость у вертексов раза в 2 выше чем у круциала, при достаточном объеме.
Vertex 3 стоит проблем нет, и смысла тоже вроде как нет :) Но винда грузится мгновенно!
Купил себе - SSD 120Гб, Intel 320
Через акронис перекинул всю систему, разница в загрузке, ну хз, может пара секунд...
Тест на винде ДО ссд = 5.8, после 7.4
Ну не знаю, чето ультра мега злой скорости, я не наблюдаю ...
Купил себе - SSD 120Гб, Intel 320
Через акронис перекинул всю систему, разница в загрузке, ну хз, может пара секунд...
Тест на винде ДО ссд = 5.8, после 7.4
Ну не знаю, чето ультра мега злой скорости, я не наблюдаю ...
Если акронисом, то есть смысл в http://www.thg.ru/storage/ssd_tweaks/ , т.к. система у Вас еще под хдд возможно настроена, она автонастраивается при инсталляции, ну а если нет, то надо руками править.
Есть смысл поставить intel ssd toolbox
Плюс есть вероятность, что загрузка медленная не из-за диска, а из-за допустим ожидания ответа от какой-то службы, поэтому есть смысл в http://habrahabr.ru/blogs/windows/106684/ (но не дефрагментацию как там сказано, а именно выцепить оттуда время загрузки разных служб, только будьте осторожны у нас тулзы из этого блока убили систему, пришлось восстанавливать акронисом из образа) и соответственно следует заглянуть в автозагрузку прогой http://technet.microsoft.com/ru-ru/sysinternals/bb963902
А начните с того, что посмотрите время загрузки как написано тут http://habrahabr.ru/company/lenovo/blog/128410/#comment_4245527 . Мы там писали на что смотреть и где.
p.s.: разница в загрузке между диском и ссд порядка 2 раз, но как бы основная разница при бытовой эксплуатации. Те операции что на винте приходилось немного ждать - на ссд происходят мгновенно.
А начните с того, что посмотрите время загрузки как написано тут http://habrahabr.ru/company/lenovo/b...omment_4245527
то есть загрузка W7 25-30 сек это нормально? У меня как раз она и грузится примерно 27сек, чистая винда порядка 10сек, я то думал забитая хламом в говно она будет грузится 15 сек :)
Есть смысл поставить intel ssd toolbox
поставил все обновил, все оптимизировал, разница в скорости, не замечена.
и соответственно следует заглянуть в автозагрузку прогой http://technet.microsoft.com/ru-ru/s...rnals/bb963902
заглянул, но смотрю на все это как баран в книгу
вот что с этим делать?
я 90% не знаю, надо оно или нет
то есть загрузка W7 25-30 сек это нормально? У меня как раз она и грузится примерно 27сек, чистая винда порядка 10сек, я то думал забитая хламом в говно она будет грузится 15 сек :)
От включения до загрузки виндов (время биоса) - секунд 10-20, у всех по разному. От начала загрузки винды до рабочего стола и уже возможности еще куда-то тыкать и запускать - еще 10-20 секунд. После этого еще подгружается всякий хлам в фоновом режиме - еще 10-20 секунд. Так что от нажатия кнопки питания до полного прекращения "шуршания диском" - 25-30 секунд нормально и даже неплохо.
заглянул, но смотрю на все это как баран в книгу
вот что с этим делать?
я 90% не знаю, надо оно или нет
Выкидывать все ненужное:) Но это уже к оптимизации ссд не относится, это уже оптимизация виндов. С другой стороны если у Вас полная загрузка (по профайлингу виндов - как мы описывали выше смотреть) 30 секунд и во время работы тормозов нет вообще - можно не напрягаться.
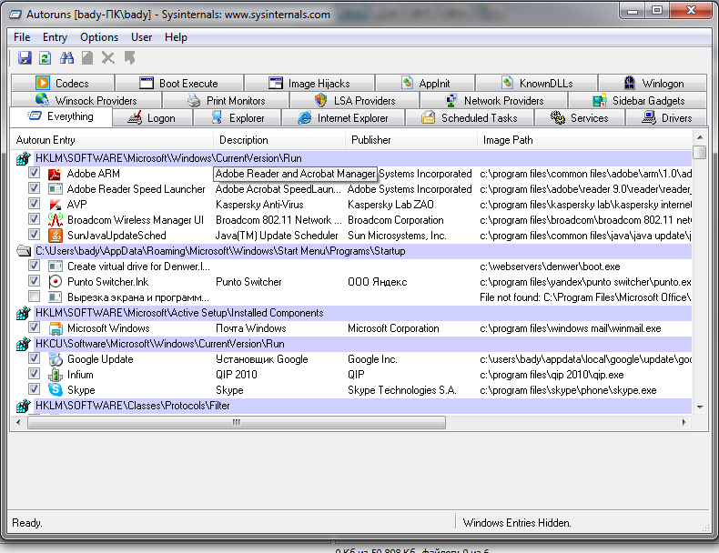
А так - вряд ли Вы пользуетесь почтовым клиентом виндов? Можно отключить. Гугл апдейт используете в фоне и на автомате? Если руками запускаете - можно отключить. Скорость запуска просмотрщика пдф волнует? Если нет, можно отключить adobe reader launcher и adobe arm. Это из того что видно на скрине:)
Пройдитесь по вкладкам - посмотрите где-то будет написано "file not found" - это спокойно отключаете. Всякие cpuz, alcohol, daemon tools и т.д. ставят свои драйвера - если ставили их и удаляли потом - можно на вкладке drivers повыкидывать их.
Но это уже реально к ссд отношения не имеет, так что оффтоп полный.
От включения до загрузки виндов (время биоса) - секунд 10-20, у всех по разному. От начала загрузки винды до рабочего стола и уже возможности еще куда-то тыкать и запускать - еще 10-20 секунд. После этого еще подгружается всякий хлам в фоновом режиме - еще 10-20 секунд. Так что от нажатия кнопки питания до полного прекращения "шуршания диском" - 25-30 секунд нормально и даже неплохо.
Ну 27 секунд, это уже 100% загрузка, с касперским, скайпом и прочим гогном, уже можно и фотошоп загружать сразу после...
честно говоря, я как-то ожидал большего наверно, но и это не плохо.
В принципе в работе по сути ничего не изменилось, просто теперь некоторые вещи меньше бесят 😂
ладно буду курить что можно удалить из автозапуска
Купил себе - SSD 120Гб, Intel 320
И какие результаты?
/ru/forum/comment/9579551
И какие результаты?
/ru/forum/comment/9579551
Тоже не поленились кстати:
купленный ssd (все время путаемся мегаБайты или мегаБиты там в тесте? вроде мегабиты)
и родной ноутбучный винт (было 2, на ссд заменили только системный) - кстати достаточно шустрый
И какие результаты?
Это ССД...
Второй винт как нить потом, в лом сейчас менять их :)
все время путаемся мегаБайты или мегаБиты там в тесте? вроде мегабиты
мегабайты пишутся как Мб или Mb
мегабиты пишутся как Мбит или Mbit
так что думаю мегабайты наверно