- Поисковые системы
- Практика оптимизации
- Трафик для сайтов
- Монетизация сайтов
- Сайтостроение
- Социальный Маркетинг
- Общение профессионалов
- Биржа и продажа
- Финансовые объявления
- Работа на постоянной основе
- Сайты - покупка, продажа
- Соцсети: страницы, группы, приложения
- Сайты без доменов
- Трафик, тизерная и баннерная реклама
- Продажа, оценка, регистрация доменов
- Ссылки - обмен, покупка, продажа
- Программы и скрипты
- Размещение статей
- Инфопродукты
- Прочие цифровые товары
- Работа и услуги для вебмастера
- Оптимизация, продвижение и аудит
- Ведение рекламных кампаний
- Услуги в области SMM
- Программирование
- Администрирование серверов и сайтов
- Прокси, ВПН, анонимайзеры, IP
- Платное обучение, вебинары
- Регистрация в каталогах
- Копирайтинг, переводы
- Дизайн
- Usability: консультации и аудит
- Изготовление сайтов
- Наполнение сайтов
- Прочие услуги
- Не про работу
VK приобрела 70% в структуре компании-разработчика red_mad_robot
Которая участвовала в создании RuStore
Оксана Мамчуева
Тренды маркетинга в 2024 году: мобильные продажи, углубленная аналитика и ИИ
Экспертная оценка Адмитад
Оксана Мамчуева
Авторизуйтесь или зарегистрируйтесь, чтобы оставить комментарий
Привет, подскажите как на wp сделать вывод рекламы в отдельных категориях? есть ли такой плагин или хак ?
Руцями можно...
w-builder, а зачем
?
не по теме, но после более плотного знакомства с ВП, теперь точно останусь с родным ДЛЕ.
Но ведь что-то ДЛЕ не хватало, раз начали смотреть в сторону ВП?
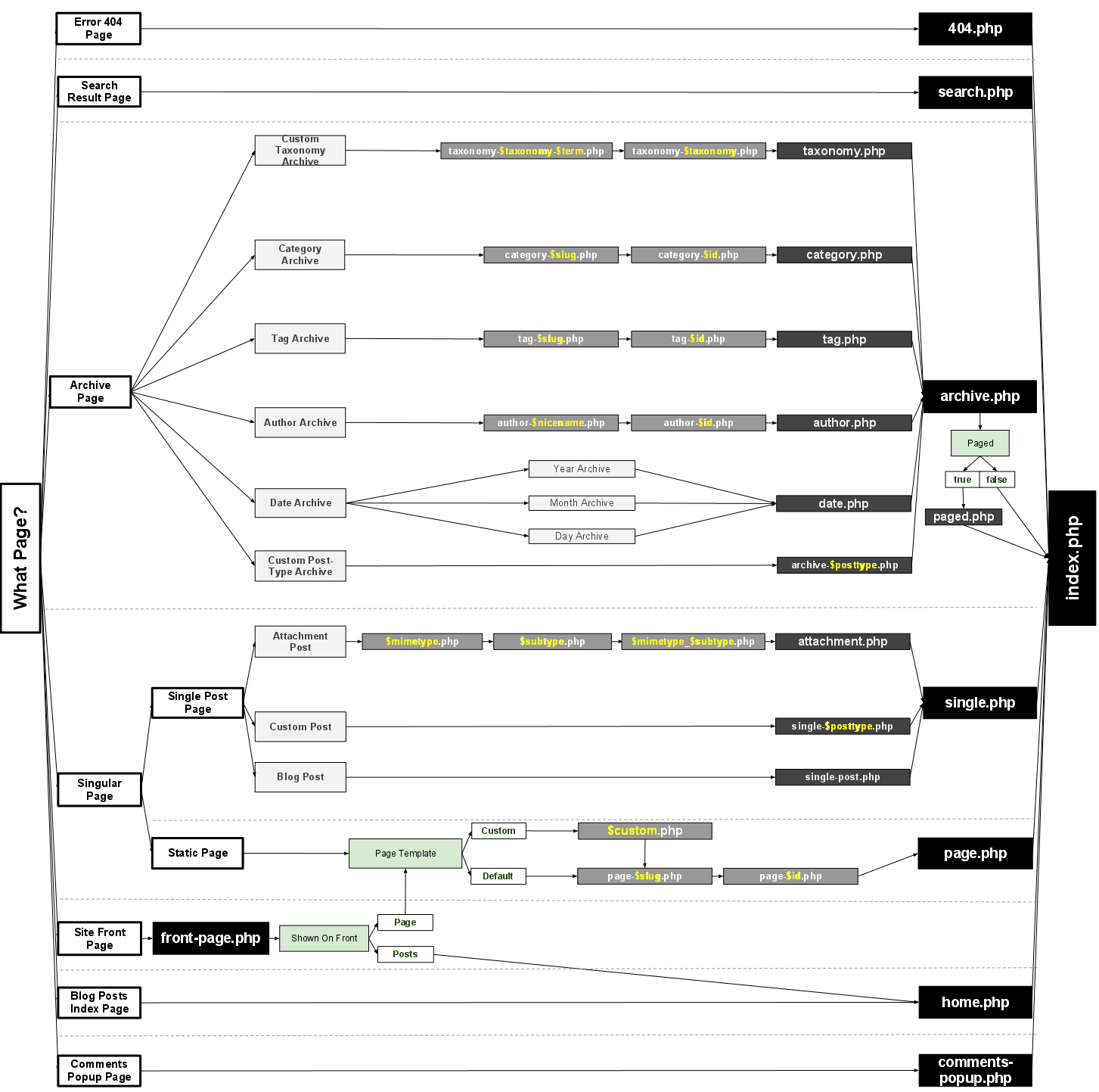
шаблон можно разложить http://codex.wordpress.org/%D0%98%D0%B5%D1%80%D0%B0%D1%80%D1%85%D0%B8%D1%8F_%D1%88%D0%B0%D0%B1%D0%BB%D0%BE%D0%BD%D0%BE%D0%B2
кто поможет настроить ?:)
Вот по той ссылке что я давал должно стать понятно что для отдельно взятой категории можно создать свой шаблон оформления страницы.
Там есть наглядная картинка
Например, если id категории =33, то создаем файл (за основу можно взять index.php (wp-content -> themes -> ваша тема) с именем category-33.php , а внем как угодно размещаем рекламный блок
а может кто-нить популярно объяснить ? например открыть фаил такой-то найти код такойто, после него вставить то-то )..