RDS bar

RDS bar
Рейтинг
98
Регистрация
06.04.2010
Lipcrus:
подскажите пожалуйста, можно ли как то сделать что бы при открытии страницы панель автоматически показывалась? Что бы не щёлкать "открыть".

В настоящее время панель плагина находится на стадии разработки.

Zevss:
Бар перестал показывать ТИЦ. Вместо него: undefined

Отвечали на похожий вопрос здесь /ru/forum/comment/9786042

Fruit:
RDS bar, в последней (как и в предыдущей) версии плагина нет возможности отключить "кол-во слов/симв." - галку в настройках снимаю, все равно показывает.

К сожалению, нам не удалось повторить описанную вами ошибку.

Вышлите, пожалуйста, на адрес support@recipdonor.com:

- скриншот консоли ошибок, вкладка "Ошибки" (для вызова нажать Ctrl-Shift-J);

- информацию для решения проблем (Справка - Информация для решения проблем или ввод "about:support" в адресной строке) скопировать в буфер, вставить в текстовый файл и выслать его нам.

- полный скриншот окна Вашего браузера c открытыми настройками на странице с ошибкой.

Постараемся найти причину и устранить эту проблему.

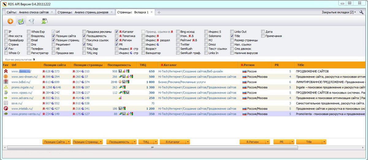
Вышла новая версия программы RDS API [VER 0.4.20111222]:

Добавлены новые параметры:

- Позиции сайта - кол-во позиций сайта в результатах поисковой выдачи Яндекс и Google по базе RDS.

- Позиции страницы - кол-во позиций страницы в результатах поисковой выдачи Яндекс и Google по базе RDS.

Внесены изменения:

- Оптимизация проверки большого кол-ва данных.

- При возникновении ошибки в программе, возможность отправления данных об ошибке разработчикам программы.

WmMariupol:
Самый большой минус здесь, это то что требует ввести код от защиты от ботов.

Для уменьшения частоты появления каптчи рекомендуем использовать в плагине режим проверять по кнопке. См. /ru/forum/comment/9186695

Так же обратите внимание, что для параметров "Индекс Я", "Индекс Я стр" в плагине предусмотрена возможность получения данных с помощью API сервиса Recipdonor.com:

Для активации работы через API требуется авторизация. При регистрации каждый новый пользователь сервиса получает 1$ на тестирование сервиса, этих денег Вам хватит на 5000 проверок параметра "Индекс Я".

В настоящее время идет тестирование работы сервиса Recipdonor.com, поэтому, когда бонус закончится, для пополнения счета достаточно обратиться в саппорт и мы бесплатно пополним Ваш счет для продолжения тестирования.

maxop:
у меня в строке тиц пишет undefined - что делать?

Отвечали на похожий вопрос здесь /ru/forum/comment/9786042

Alex91:
А для оперы будет фикс?
http://clip2net.com/s/1p7S3

Эта ошибка исправлена в последней версии RDS bar для Opera, которую можно установить по ссылке: http://recipdonor.com/opera/opera.oex

Обратите внимание на то, что обсуждение плагина для Opera идет здесь: /ru/forum/598793

kostiknc:
Можно сделать быстрые кнопки на панели отключения яваскрипта, стилей и изображений? А то очень неудобно лазить.

Мы не планируем добавление в плагин таких кнопок.

В настоящее время для быстрого отключения стилей в плагине можно использовать сочетание клавиш CTRL+SHIFT+S. В будущем подберем свободные сочетания для отключения ява скрипта и картинок, но, к сожалению, реализация этого функционала не входит в список первоочередных задач.

JimBeam2:
аналогичная ситуация. версия бара последняя.

Отвечали Выше /ru/forum/comment/9786042

Вышлите, пожалуйста, скриншот на адрес support@recipdonor.com

patrik24rus:
Бонусный баланс исчерпан.

В личном кабинете пишется:

Писал уже 2 раза. Прошло больше недели, а баланс на нуле.

В чем проблема?

Скиньте Ваш логин в личку. Проверим и пополним баланс.

september:
Скажите, а как в RDS проверяется наличие сайта в сапе? Сапа уже снята (сняты коды сапы с сайта и площадка удалена из системы), но бар продолжает показывать присутствие в бирже.

Ранее Ваш сайт участвовал в SAPE это 100%, поэтому плагин показывал наличие сайта в SAPE.

Добавление новых сайтов происходит 2 раза в месяц. Однако удаление сайтов - это более трудоемкая задача, поэтому происходит не так часто.

Вышлите, пожалуйста, урл Вашего сайта на адрес support@recipdonor.com проверим.

Всего: 867