- Поисковые системы
- Практика оптимизации
- Трафик для сайтов
- Монетизация сайтов
- Сайтостроение
- Социальный Маркетинг
- Общение профессионалов
- Биржа и продажа
- Финансовые объявления
- Работа на постоянной основе
- Сайты - покупка, продажа
- Соцсети: страницы, группы, приложения
- Сайты без доменов
- Трафик, тизерная и баннерная реклама
- Продажа, оценка, регистрация доменов
- Ссылки - обмен, покупка, продажа
- Программы и скрипты
- Размещение статей
- Инфопродукты
- Прочие цифровые товары
- Работа и услуги для вебмастера
- Оптимизация, продвижение и аудит
- Ведение рекламных кампаний
- Услуги в области SMM
- Программирование
- Администрирование серверов и сайтов
- Прокси, ВПН, анонимайзеры, IP
- Платное обучение, вебинары
- Регистрация в каталогах
- Копирайтинг, переводы
- Дизайн
- Usability: консультации и аудит
- Изготовление сайтов
- Наполнение сайтов
- Прочие услуги
- Не про работу
Все что нужно знать о DDоS-атаках грамотному менеджеру
И как реагировать на "пожар", когда неизвестно, где хранятся "огнетушители
Антон Никонов
VK приобрела 70% в структуре компании-разработчика red_mad_robot
Которая участвовала в создании RuStore
Оксана Мамчуева
Авторизуйтесь или зарегистрируйтесь, чтобы оставить комментарий
После регистраиции на сайте (Joomla!) посылается письмо чтобы активировать аккаунт и всё такое... во всех почтах нормально кроме mail.ru
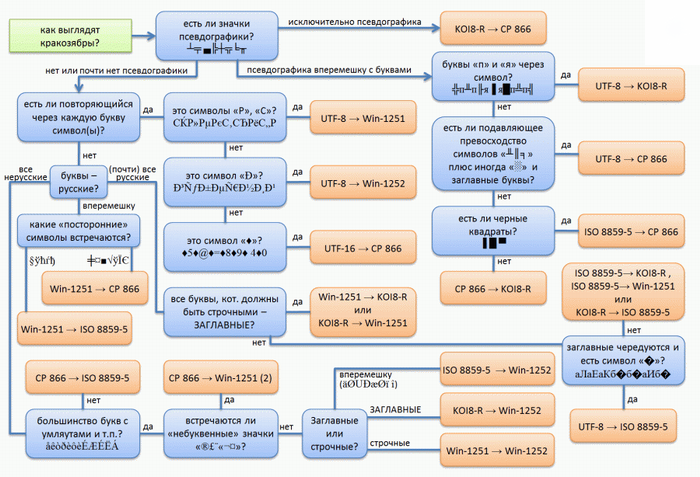
п▓я▀ п╥п╟я─п╣пЁп╦я│я┌я─п╦= я─п╬п╡п╟п╫я▀ п╫п╟ я│п╟п╧я┌= п╣ б╚myfabricб╩.
п▓п╟я┬п╟ я┐я┤п╣я┌п╫п╟я▐ п╥= п╟п©п╦я│я▄ я│п╬п╥п╢п╟п╫п╟, = п╫п╬ п╢п╬п╩п╤п╫п╟ п╠я▀я┌я▄ = п╟п╨я┌п╦п╡п╦я─п╬п╡п╟п╫п╟ = п©п╣я─п╣п╢ я┌п╣п╪, п╨п╟п╨ п= ▓я▀ я│п╪п╬п╤п╣я┌п╣ п╣я▌ п©п= ╬п╩я▄п╥п╬п╡п╟я┌я▄я│я▐. п■п= ╩я▐ п╟п╨я┌п╦п╡п╟я├п╦п╦ я┐я= ┤п╣я┌п╫п╬п╧ п╥п╟п©п╦я│п╦ п= ©п╣я─п╣п╧п╢п╦я┌п╣ п©п╬ я│п= ╩п╣п╢я┐я▌я┴п╣п╧ я│я│я▀п╩п= ╨п╣ п╦п╩п╦ я│п╨п╬п©п╦я─я┐п= ╧я
Как это можно поправить?
Как это можно поправить?
Привести в соответствие кодировку текста и кодировку в заголовке письма.
Почему именно на mail.ru всё плохо?
Почему именно на mail.ru всё плохо?
Дело, как правильно сказал умка, 99.9% в кодировке. Покажите письмо с заголовками с mail.ru.
Вероятно, кодировка страниц остальных мейлеров совпадает с кодировкой вашего письма. А на mail.ru не совпадает, а т.к. заголовки у вас не правильные, mail.ru не конвертирует - вот и не отображается.
Варианты могут быть разные.
Например, письмо состоит из нескольких частей (голый текст + html), и неправильная кодировка указывается только для одной из них.
Понятно, может знаете как это исправить в Joomla?)
Понятно, может знаете как это исправить в Joomla?)
Так сначала нужно понять, что именно исправлять.
решени нашёл, оно работает, но не знаю почему.. точнее уже сил узнать нет.
1) sait/libraries/joomla/utilities/utility.php
ищем функцию sendMail и правим аргумент $mode=0 на $mode=1
2) sait/administrator/components/com_virtuemart/classes/ps_main.php
у меня 551 строка функция vmMail правим $mode=false на $mode=true
кодировка должна заработать, но поломается вёрстка.
то, что поломается надо искать в файлах sait/language/ruRU/ru-RU.com_user.ini и т.п. и там редактировать вывод текста(шаблон)
например,
я наставил тегов <p> и в письме норм отступы. Вот так вот)
PS кстати любая отправка писем с JOOMLA на mail.ru у меня была кривая кодировка.. Не только после регистрации.
кстати, полезная шпаргалка в некоторых случаях, может пригодиться ;)