- Поисковые системы
- Практика оптимизации
- Трафик для сайтов
- Монетизация сайтов
- Сайтостроение
- Социальный Маркетинг
- Общение профессионалов
- Биржа и продажа
- Финансовые объявления
- Работа на постоянной основе
- Сайты - покупка, продажа
- Соцсети: страницы, группы, приложения
- Сайты без доменов
- Трафик, тизерная и баннерная реклама
- Продажа, оценка, регистрация доменов
- Ссылки - обмен, покупка, продажа
- Программы и скрипты
- Размещение статей
- Инфопродукты
- Прочие цифровые товары
- Работа и услуги для вебмастера
- Оптимизация, продвижение и аудит
- Ведение рекламных кампаний
- Услуги в области SMM
- Программирование
- Администрирование серверов и сайтов
- Прокси, ВПН, анонимайзеры, IP
- Платное обучение, вебинары
- Регистрация в каталогах
- Копирайтинг, переводы
- Дизайн
- Usability: консультации и аудит
- Изготовление сайтов
- Наполнение сайтов
- Прочие услуги
- Не про работу
В 2023 году Одноклассники пресекли более 9 млн подозрительных входов в учетные записи
И выявили более 7 млн подозрительных пользователей
Оксана Мамчуева
Зачем быть уникальным в мире, где все можно скопировать
Почему так важна уникальность текста и как она влияет на SEO
Ingate Organic
Авторизуйтесь или зарегистрируйтесь, чтобы оставить комментарий
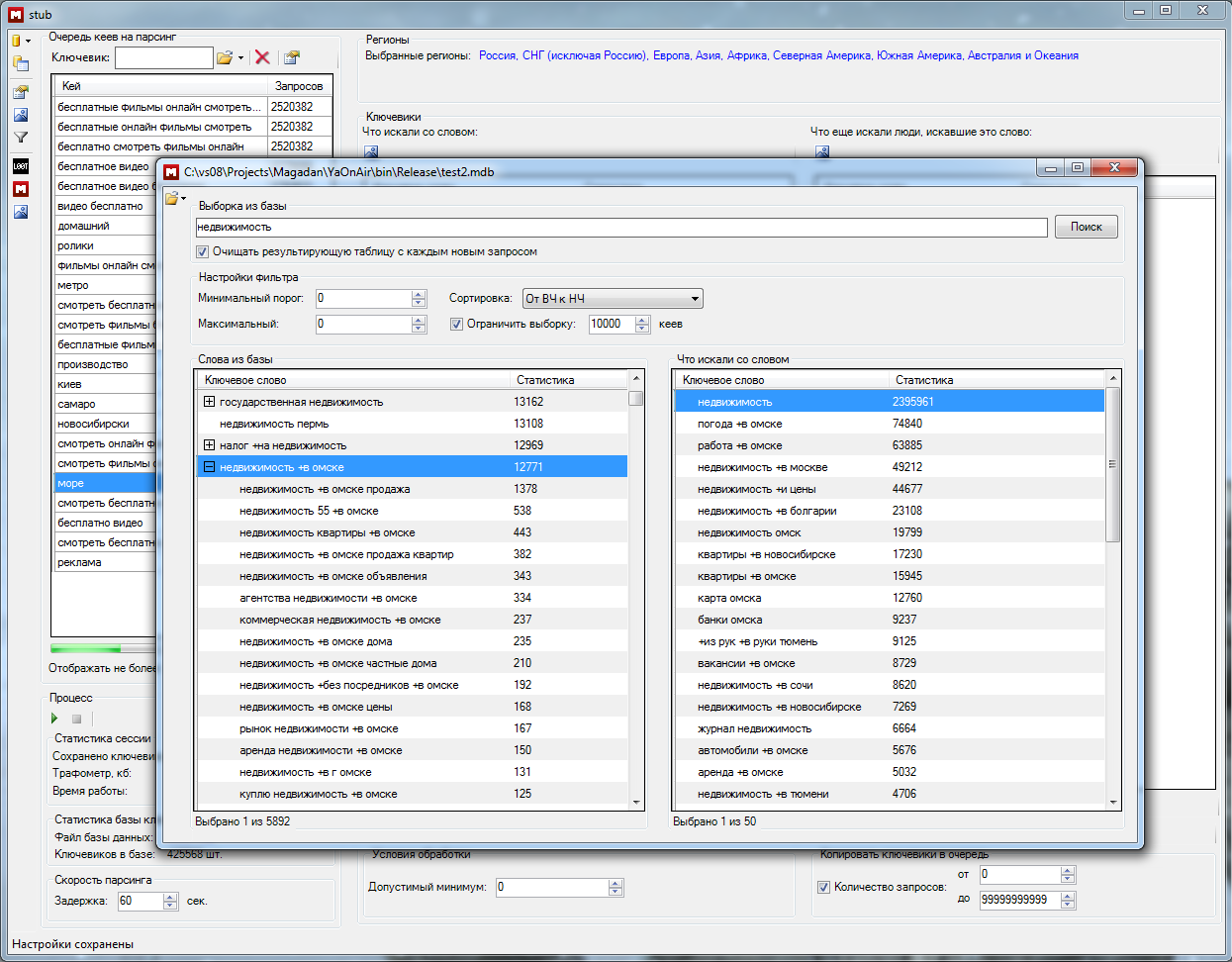
Сабж. Просто чтобы не думали, что на Магадан положен мпх (кросспост с l00t.ru - http://l00t.ru/soft/keywords-mining-soft/magadan-build-screenshots.html).
Основное окно парсера
Окно задания регионов
Окно браузера собранной базы ключевых слов
Магадан работает с кошерной СУБД SQLite, реализована поддержка регионов, прикручен браузер собранных баз, имеющий базовый функционал.
Собсна, если вам есть что сказать - не стойте в углу. Если бы не ваши старания, я бы никогда не запарился с регионами, так что дергайте, если чо.
Дату релиза пока не называю, нужно еще на бета-тестинг отдать пару копий.
Пис, бразы!
Может работу с сервисом распознавания каптч прикрутишь? Тогда можно без всяких задержек отлично парсить.
О! Супер! Не успел попросить регионы уже делаете ) Спасибо за ваш труд.
Может работу с сервисом распознавания каптч прикрутишь? Тогда можно без всяких задержек отлично парсить.
думаешь стоит?
думаешь стоит?
я тоже считаю что лишним не будет,
желательно, но не так чтобы прямо не обойтись...
А не планируется сделать что-то типа чтобы кучу файлов с кеями можно было прогонять на автомате?
А не планируется сделать что-то типа чтобы кучу файлов с кеями можно было прогонять на автомате?
что значит кучу файлов прогонять?
из кучи файлов можно загрузить ключи в очередь на парсинг и отпарсить их все. Это и в текущей версии доступно.
в готовящейся версии можно загрузить из той же кучи файлов слова в базу, и в дальнейшем либо поместить их в очередь на парсинг вручную, либо парсер сам доберется до них, в случае наличия свободного рабочего времени.
если я не ответил на вопрос, прошу переформулировать :)
чето я уже сам запутался что хотел...
поформулирую еще... что то хотел чтобы из нескольких файлов поочередно кеи брало и их обрабатывало по очереди, сохраняя результаты автоматом по раздельным файлам...
чето я уже сам запутался что хотел...
поформулирую еще... что то хотел чтобы из нескольких файлов поочередно кеи брало и их обрабатывало по очереди, сохраняя результаты автоматом по раздельным файлам...
теперь результаты парсинга складываются в базы, атомарность которых вы сами задаете, плюс с помощью браузера базы ключевиков будет доступен экспорт в отдельные файлы (текстовые, экселевские, etc.)